Application Operation
This page describes how the application on the device operates.
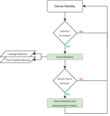
Sampling
The device samples the measured values according to the following diagram.

WMR Reading
Each rotation of the WMR constitues a consumption of 0,001 m3, this setting is configurable under the device properties.
The device will record the following data in each sample;
Timestamp
Continious Counter Value
Continious Consumption Value
Delta consumption value (difference between current and last timestamp consumption)
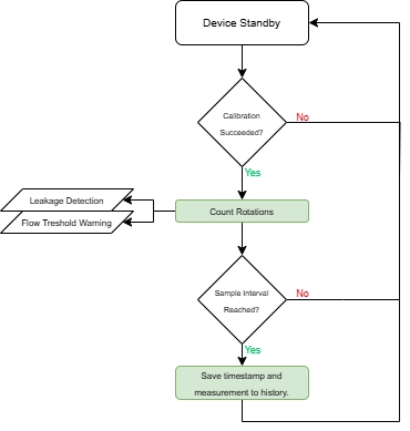
Periodic Transmission
The device allows the measurement and the periodic transmission of the values measured according to the following diagram.

Activating the Radio module for LoRaWAN transmissions is the biggest drain on battery consumption, this is why we advice to use the transmit treshold to reduce the amount of transmissions if no actual usage is registered.
The registers concerning the configuration of the device data can be found on the Device Data page.
Transmit Treshold
By utilizing the Transmit Treshold the device tries to minimizes the amount of uplinks with no consumption entries, as it's usually not that usefull to receive every transmit interval.
The transmit treshold checks if there have been a configured amount of samples with a delta consumption, before sending an uplink.
The device will monitor that at least 1 uplink is made every 24 hours. If the device for example registers that no consumption is measured an entire day, it will send an uplink at the end of the day with the sampled values since the last transmission.
Configuration Error
The device will flag a configuration error when a inlogical setting of the Periodic Transmission is detected.
The error will be activated if the Transmit Interval is set lower then the Sample Interval.
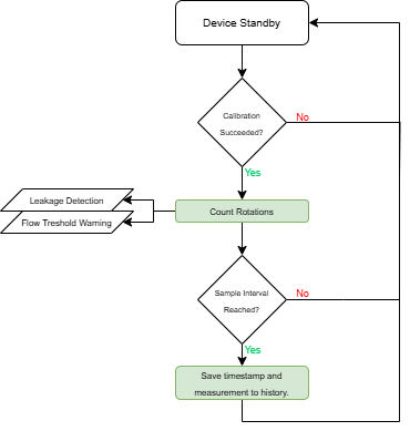
Leakage Detection
The device supports the leak detection according to the following diagram.
Will be available in FW V1.1
Flow Treshold Alarm
The device supports detecting the exceeding of a flow treshold according to the following diagram.
Will be available in FW V1.1
Last updated